EFD ICMS/IPI - Registro 0210 - COD_ITEM_COMP - Código do item inválido. Informar código no "Registro 0200" antes de utilizá-lo. (Bloco K)
Ultima Atualização: 14/08/2020 Artigo de código : 4044        
Apresenta mensagem de erro ao fazer a validação do arquivo no programa SPED Fiscal.
Registro 0210 - COD_ITEM_COMP - Código do item inválido. Informar código no "Registro 0200" antes de utilizá-lo.
Registro 0210 - COD_ITEM_COMP - Somente devem ser informados nesse campo valores de COD_ITEM cujos tipos sejam iguais a 00, 01, 02, 03, 04, 05, 06, 10 (campo TIPO_ITEM do Registro 0200).

Informações importantes:
- O Registro 0210 está localizado no sistema Office Fiscal dentro do cadastro de produtos, acesse Menu Arquivos > Cadastros > Produtos/ Serviços - EFD (a partir de 2009) > Botão: Componentes/Insumos.
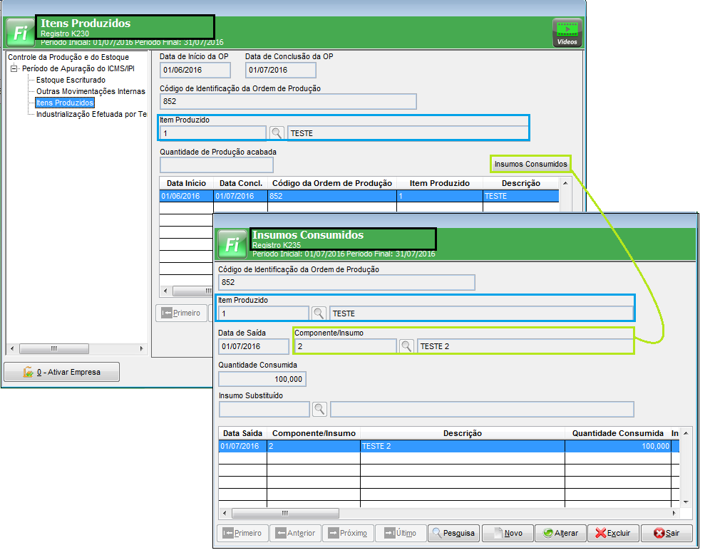
- Dessa forma, para evitar e/ou corrigir os dois erros apresentados acima, devem ser registrados os mesmos insumos nos registros 0210 e K235, observe abaixo as imagens ilustradas.
- As imagens demostram o lançamento errado que ocasionou o erro.

- Para ter acesso aos registros do Bloco K, acesse Menu Movimentos > Controle da Produção e do Estoque (EFD IMCS/IPI - Bloco K).
- Para ter acesso ao registro K235, acesse Itens Produzidos > Insumos Consumidos.

SOLUÇÃO:
Na tela do Registro K235, campo: Componente/Insumo deve ser informado o mesmo insumo cadastrado no Registro 0210, ou na situação inversa, a interpretação que deve ser adotada é a resposta da seguinte pergunta: Qual insumo foi utilizado na produção desse produto?
> Quando informar o Registro K230, o registro K235 será obrigatório.
> Os insumos informados em K235 devem ser os mesmos informados em 0210.
> Erro do Registro 0210 - COD_ITEN_COMP - Somente devem ser informados nesse campo valores de COD_ITEM cujos tipos sejam iguais a 00, 01, 02, 03, 04, 05, 06, 10 (campo TIPO_ITEM do Registro 0200).
> Somente é apresentado devido o problema/solução apresentado acima, pois é decorrente da falta de informação do insumo no registro 0210, dessa forma, o programa não detecta o código de item informado no produto. Observe ser apresentado o mesmo código na coluna da mensagem "9".
> A correção do primeiro erro elimina o segundo.
> No cadastro do produto, acesse o botão "Informações Importantes" e leia com atenção o auxílio designado ao preenchimento desse registro.
> Se preferir ainda, acesse o Guia Prático da EFD ICMS/IPI para obter as informações pré-fixadas.
